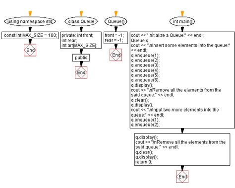
Beverly Good Blog